xplan:FP_Verkehr

Definition

Darstellung von Flächen für den überörtlichen Verkehr sowie für die örtlichen Hauptverkehrszüge (§5, Abs. 2, Nr. 3 BauGB).

Namespace

http://www.xplanung.de/xplangml/4/1

Namespace-Kürzel

xplan

Gehört zu Modellbereich

xplan:Flaechennutzungsplan

Objektarten

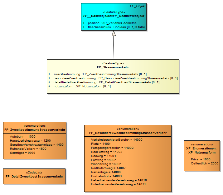
xplan:FP_Strassenverkehr

UML-Diagramme