xplan:BP_Wasser

Definition

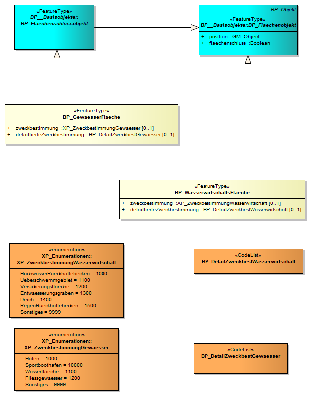
Festsetzung von Gewässerflächen und Flächen für die Wasserwirtschaft.

Namespace

http://www.xplanung.de/xplangml/5/2

Namespace-Kürzel

xplan

Gehört zu Modellbereich

xplan:Bebauungsplan

Objektarten

xplan:BP_GewaesserFlaeche

xplan:BP_WasserwirtschaftsFlaeche

UML-Diagramme